0 总体思路
在go-mapus中修改后的图元,导出geojson格式文件,将geojson文件拖进QGIS里,导出为dxf文件,用cad打开dxf文件即可。
以下方式导出的dxf文件不带文字。所以要看3.1 文字导出dxf。
1 QGIS打开geojson文件
打开qgis,新建工程,直接将geojson拖入qgis即可。
(此时工程属性里的坐标系是WGS 84 EPSG:4326),鼠标显示的坐标是经纬度
以下是另一种打开的方式:
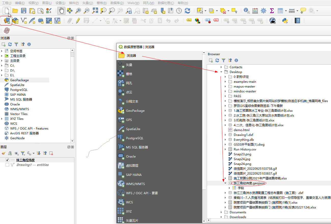
第一个工具 打开数据源,然后在磁盘上找到对应的geojson文件,打开即可

2 导出为dxf文件
右击添加的数据,选择 导出 选项,然后选择导出格式为dxf导出即可

选择导出格式为dxf格式

必须选择平面投影坐标系,如果用WGS84,那么导出的就是经纬度

导出前的设置如下图

作者:秦晓川 创建时间:2022-11-24 16:36
最后编辑:秦晓川 更新时间:2026-03-17 23:18
最后编辑:秦晓川 更新时间:2026-03-17 23:18